Read time: 9 minutes
The Portable Network Graphics (PNG) file format is a prevalent photo format. It is mainly used for saving digital images, graphics, pictures & other images with transparent backgrounds. Additionally, it’s an image format that uses no lossy compression.
Windows 10 can’t open PNG files is a significant issue that nearly everyone has encountered at some point in their lives. This might be due to corruption, incorrect configuration of settings, or some other reason. Let’s get through some common workarounds to get the PNG file not opening on Windows 10 issue fixed.
Why Users Can’t Open PNG Files in Windows 10?
It is always advisable to backup your valuable photos, else you might lose them in some uncertain scenarios. There are a variety of reasons why users can’t open PNG files. Some of the primary reasons are mentioned below.
- Your photo application is not compatible with the PNG file.
- The photo application you are using might be outdated.
- A corrupt application was used to open the PNG file.
- PNG files are frequently resized.
- Your system is under virus or malware attack.
- The memory card was removed improperly while it was in use.
- The Windows photo application is having issues.
- Corrupted file system.
- An incorrectly transferred PNG file
- Corrupt header file.
If your default photos viewer can’t open PNG files, then try another one. Right-click on the image and select another photo viewer like Windows Photo Viewer, Paint, or select any web browser to view it.
How to Open a PNG File in Windows 10?
To assist you in resolving a PNG file that won’t open in Windows 10 error, I have provided some trustworthy methods. You can choose any that suits your requirements:
Solution 1: Disable Photo Encryption
If your PNG file encrypted, then you may require to change changing the file’s setting. Follow the steps below to do so:
- Right-click on the PNG file, then tap on Properties.
- A Properties window will appear. Then, in General tab, click Advanced.

- Within the Compress or Encrypt attributes section, uncheck the Encrypt contents secure data checkbox.

Solution 2: Run Deployment Image Servicing and Management (DISM)
DISM is a command-line tool that allows you to manage Windows image files. It helps to resolve any error caused by a component within Windows. There are two commands that you can use to fix the issue of PNG files not opening with DISM. Let’s take a look at how to do this.
- Press “Windows + X” together to open the menu with the Command prompt. Once the command prompt appears, tap on it.
- In the case of RestoreHealth, DISM will automatically fix any damaged file on your system. Enter the command: DISM / Online / Cleanup-image / RestoreHealth, and then press “Enter”.

- In the case of CheckHealth, DISM will check whether there is a damaged file on your system. Use the command: DISM / Online / Cleanup-image /CheckHealth and then press “Enter.”

Solution 3: Update the Photo App
Using an outdated photo app, such as Windows Photo Viewer, may result in the PNG file not opening issue. In case this happens, update the app. It fixes all application bugs and improves the application’s performance.
Update Windows if necessary. All applications are automatically updated when you install the latest version of Windows. You can do this by following the steps below:
- Firstly, tap on the Start Menu.
- Go to Search and type Settings.
- Under Settings, go to the tab Update and Security.
- Lastly, choose the option to update Windows.

Solution 4: Format Conversion
If a PNG file doesn’t open, changing the format can often resolve the issue. Microsoft Paint is an application for Windows that lets you convert PNG files to other formats. Be sure to make backup copies of the PNG file and save them elsewhere before you proceed. After the copy is saved, make necessary changes. The original PNG file can still be opened if your converted file will not open or becomes damaged during conversion.
- Access MS Paint and press “CTRL + O” to open and select the PNG file you’d like to change the format.
- After opening the file, click File, then Save as and choose the file format that you would like to convert the PNG file to.

Solution 5. Repair and Reset Windows Photos Viewer
The photos app handles PNG decoding in Windows 10. When its cache or apps files corrupt, PNG fail even if it’s not corrupted or damaged. Repair replaces all the bad app files and Reset wipes all the corrupted cache that store thumbnails/settings. Here is how you can do it:
- Click Settings > Apps >Apps & features >type Windows Photo Viewer and open it.
- Go to Advanced, then click Repair.

- Then, click Reset

These methods will help you if your PNG file isn’t corrupted. In my scenario, I received a corrupted PNG file, which was hard to fix with manual methods. So, I opted for the professional software to fix my PNG files.
Read Also: Restore Deleted and Lost Instagram Videos and Photos
Professional Photo Repair Tool: The Best Choice
When dealing with corruption issues with PNG files, only a professional Photo Repair tool helps, and one such top tool is Kernel Photo Repair. With this tool, you can fix any image file format, such as PNG, GIF, JPG, JPEG, TIFF, BMP, PCX, GIFF, MPEG, MPG, etc. Moreover, you can add multiple images at a time and repair them in no time. It offers a free trial version, which allows you to repair and save images with thumbnails.
Steps to Use the Photo Repair Tool to Fix “PNG File Not Opening” Issue
- Download and open the tool, click on the ‘+’ sign to select or drop your Photos here.

- Moving further, you need to browse for the photos that you wish to repair. Once selected, tap on the ‘Repair Files’ option at the bottom.

- Provide the desired destination to save PNG files.

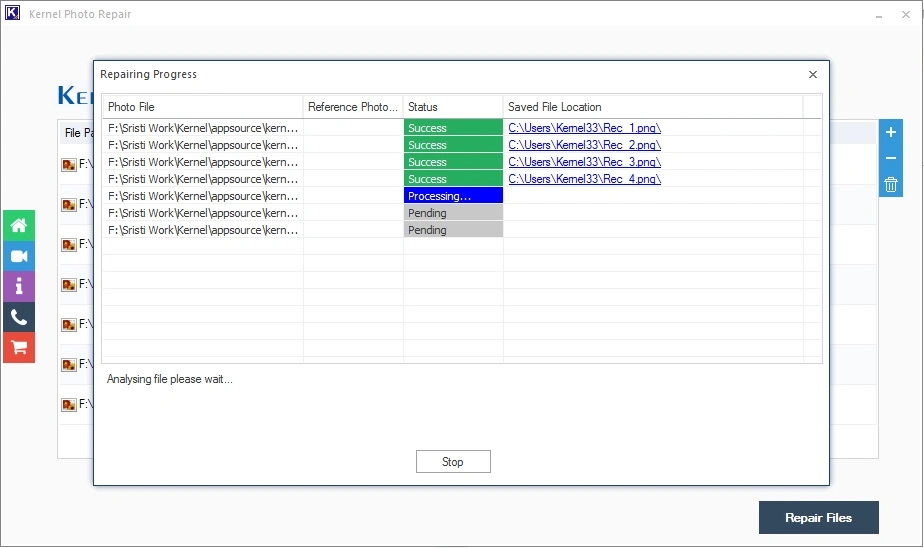
- The software will start repairing PNG files.

- Wait for a few seconds for the repair process. Once the process is complete, you can ‘Save Report To CSV.’

The Bottom Line: PNG File Not Opening Issue
We hope that the strategies discussed in this article will assist you in troubleshooting the PNG file that won’t open in Windows 10 error. If, for any reason, the mentioned methods don’t work to solve your issue, then it is a sign to you that the PNG file is corrupted. Therefore, you must fix it as soon as possible. You must attempt to fix the problem using the tool. It’s a reliable and effective tool. It can fix corrupt PNG files with ease. It also offers an intuitive interface that repairs effortlessly.
Frequently Asked Questions
A. Double click on the file to open through default photos app or right-click on it, then click Open With and select any app to view PNG file.
A. This might be due to corrupted PNG file or some incorrect settings configured either with PN file or with the photos viewing app.
